发布时间:2026-02-15 作者:admin
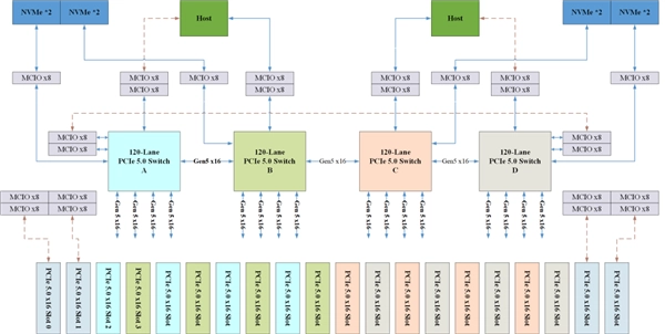
1月31日消息,芯动科技正式推出全球首款拥有120通道的PCIe Gen5交换芯片(产品代号为GX9104/GX9120)。这款芯片在底层IP至架构设计的全链路环节均实现了自主创新,成功打破了海外厂商长期以来的技术垄断局面。
该产品的成功落地,标志着国产高端PCIe交换芯片完成了从研发到市场应用的关键跨越,填补了国产高端互联芯片领域的空白,其各项指标均达到行业先进水平。
PCIe5交换芯片是AI新基建的“神经中枢”,肩负着CPU、GPU、NIC和SSD等设备间高速数据传输与交换的任务,承担着打破“内存墙”和“互联墙”的重要使命。
芯动科技这款芯片依托完全自主研发的底层IP与创新架构,精准解决行业痛点问题,在功能和性能上全面对标国际行业头部企业。它采用全交叉非阻塞交换架构,配备120条通道以及30个可灵活配置的端口,单个通道的速率能够达到32GT/s。
支持多主机、端到端与非透明传输模式,能够无缝适配数据中心、超低延时AI服务器、高性能计算以及企业级存储等各类场景应用。
这款芯片凭借芯动IP扎实的技术积累,其SerDes集成了多级FFE、一键自适应CTLE以及14级DFE信号处理技术,即便在36dB高插损的条件下也能实现稳定可靠的传输,同时可满足-40℃到105℃的宽温环境使用需求。
产品核心亮点如下:
-120通道可实现16卡的高效率互联,为Scale up与Scale out提供更优方案;
-115ns的超低延迟表现,能够让GPU算力得到充分释放,完美契合AI大模型在实时处理方面的需求;
-高效吞吐率,智能交换调度算法提升带宽资源利用率;
-全链路冗余和纠错机制筑牢系统高可靠运行防线;
-NTP热插拔功能,即插即用,高效保障系统灵活性;
-低功耗共筑绿色算力生态,推动高能效可持续发展;
-安全引擎、物理不可克隆密钥及软件防火墙三重防护,构建起全方位安全屏障。
据悉,芯动科技是国内较早实现PCIe交换芯片量产的企业,旗下PCIe Gen4/3系列产品已顺利量产并进入中兴通讯、恒为科技、乐研科技等40多家头部合作伙伴的供应链体系,达成大规模出货,应用场景涵盖服务器、通信平台、网络安全、工业控制、边缘计算、存储扩展、嵌入式等多个领域。
你需要工作多长时间才能买一部iPhone?全球手机平均价格已突破400美元:苹果的销售额比小米、OV和三星加起来还要高
攻略 · 2026-02-15 16:31:11
《勇者斗恶龙7重制版》的制作人员直言:我其实不太擅长玩RPG游戏!
攻略 · 2026-02-15 16:28:08
《鸣潮》太厉害了!横跨主机、PC和手游全平台,还一举拿下三项大奖
攻略 · 2026-02-15 16:24:13
《少女前线2》新时装开叉旗袍竟开到肩膀?这也太涩了吧!
攻略 · 2026-02-15 16:21:09
太戳心了!新款PS4机型居然捆绑《血源》售卖粉丝快要绷不住了
攻略 · 2026-02-15 16:17:13
光线传媒作为《哪吒2》的主投公司,其去年净利润预计可达15亿!
攻略 · 2026-02-15 16:13:08
发布于 2026-02-15 16:57:05
发布于 2026-02-15 16:53:08
发布于 2026-02-15 16:50:07
发布于 2026-02-15 16:46:07
发布于 2026-02-15 16:39:06
发布于 2026-02-15 16:35:09